Skip to content

seanb95531/hashed-timelock-contract-ethereum

 
 

Repository files navigation

hashed-timelock-contract-ethereum

NPM Package Build Status

Hashed Timelock Contracts (HTLCs) for Ethereum:

Use these contracts for creating HTLCs on the Ethereum side of a cross chain atomic swap (for example the xcat project).

Run Tests

  • Install dependencies
  • Start Ganache with network ID 4447
  • Run the Truffle tests
$ npm install
$ npm run ganache-start
$ npm run test
Using network 'test'.

Compiling ./test/helper/ASEANToken.sol...
Compiling ./test/helper/EUToken.sol...


  Contract: HashedTimelock
    ✓ newContract() should create new contract and store correct details (92ms)
    ✓ newContract() should fail when no ETH sent (84ms)
    ✓ newContract() should fail with timelocks in the past (78ms)
    ✓ newContract() should reject a duplicate contract request (159ms)
    ✓ withdraw() should send receiver funds when given the correct secret preimage (214ms)
    ✓ withdraw() should fail if preimage does not hash to hashX (111ms)
    ✓ withdraw() should fail if caller is not the receiver (162ms)
    ✓ withdraw() should fail after timelock expiry (1243ms)
    ✓ refund() should pass after timelock expiry (1273ms)
    ✓ refund() should fail before the timelock expiry (132ms)
    ✓ getContract() returns empty record when contract doesn't exist (48ms)

  Contract: HashedTimelockERC20
    ✓ newContract() should create new contract and store correct details (214ms)
    ✓ newContract() should fail when no token transfer approved (107ms)
    ✓ newContract() should fail when token amount is 0 (166ms)
    ✓ newContract() should fail when tokens approved for some random account (214ms)
    ✓ newContract() should fail when the timelock is in the past (136ms)
    ✓ newContract() should reject a duplicate contract request (282ms)
    ✓ withdraw() should send receiver funds when given the correct secret preimage (363ms)
    ✓ withdraw() should fail if preimage does not hash to hashX (227ms)
    ✓ withdraw() should fail if caller is not the receiver  (307ms)
    ✓ withdraw() should fail after timelock expiry (2257ms)
    ✓ refund() should pass after timelock expiry (2407ms)
    ✓ refund() should fail before the timelock expiry (283ms)
    ✓ getContract() returns empty record when contract doesn't exist (55ms)

  Contract: HashedTimelock swap between two ERC20 tokens
    ✓ Step 1: Alice sets up a swap with Bob in the AliceERC20 contract (233ms)
    ✓ Step 2: Bob sets up a swap with Alice in the BobERC20 contract (239ms)
    ✓ Step 3: Alice as the initiator withdraws from the BobERC20 with the secret (97ms)
    ✓ Step 4: Bob as the counterparty withdraws from the AliceERC20 with the secret learned from Alice's withdrawal (144ms)
    Test the refund scenario:
      ✓ the swap is set up with 5sec timeout on both sides (3613ms)

  Contract: HashedTimelock swap between ERC721 token and ERC20 token (Delivery vs. Payment)
    ✓ Step 1: Alice sets up a swap with Bob to transfer the Commodity token #1 (256ms)
    ✓ Step 2: Bob sets up a swap with Alice in the payment contract (231ms)
    ✓ Step 3: Alice as the initiator withdraws from the BobERC721 with the secret (95ms)
    ✓ Step 4: Bob as the counterparty withdraws from the AliceERC721 with the secret learned from Alice's withdrawal (132ms)
    Test the refund scenario:
      ✓ the swap is set up with 5sec timeout on both sides (3737ms)

  Contract: HashedTimelock swap between two ERC721 tokens
    ✓ Step 1: Alice sets up a swap with Bob in the AliceERC721 contract (225ms)
    ✓ Step 2: Bob sets up a swap with Alice in the BobERC721 contract (265ms)
    ✓ Step 3: Alice as the initiator withdraws from the BobERC721 with the secret (131ms)
    ✓ Step 4: Bob as the counterparty withdraws from the AliceERC721 with the secret learned from Alice's withdrawal (119ms)
    Test the refund scenario:
      ✓ the swap is set up with 5sec timeout on both sides (3635ms)


  39 passing (27s)

Protocol - Native ETH

Main flow

Timelock expires

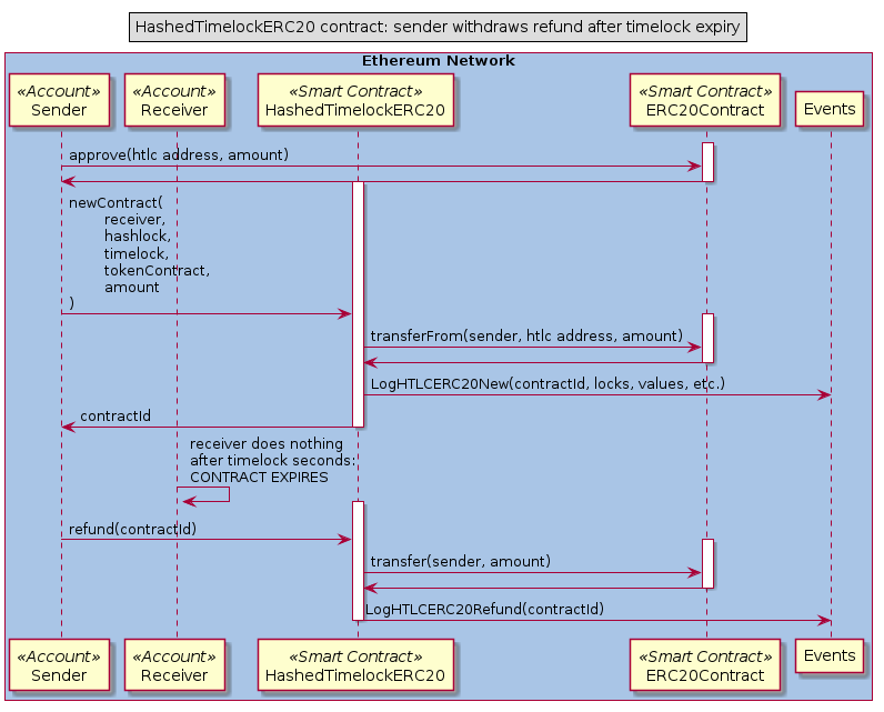
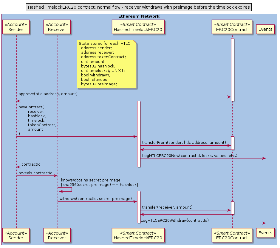
Protocol - ERC20

Main flow

Timelock expires

Interface

HashedTimelock

  1. newContract(receiverAddress, hashlock, timelock) create new HTLC with given receiver, hashlock and expiry; returns contractId bytes32
  2. withdraw(contractId, preimage) claim funds revealing the preimage
  3. refund(contractId) if withdraw was not called the contract creator can get a refund by calling this some time after the time lock has expired.

See test/htlc.js for examples of interacting with the contract from javascript.

HashedTimelockERC20

  1. newContract(receiverAddress, hashlock, timelock, tokenContract, amount) create new HTLC with given receiver, hashlock, expiry, ERC20 token contract address and amount of tokens
  2. withdraw(contractId, preimage) claim funds revealing the preimage
  3. refund(contractId) if withdraw was not called the contract creator can get a refund by calling this some time after the time lock has expired.

See test/htlcERC20.js for examples of interacting with the contract from javascript.

HashedTimelockERC721

  1. newContract(receiverAddress, hashlock, timelock, tokenContract, tokenId) create new HTLC with given receiver, hashlock, expiry, ERC20 token contract address and the token to transfer
  2. withdraw(contractId, preimage) claim funds revealing the preimage
  3. refund(contractId) if withdraw was not called the contract creator can get a refund by calling this some time after the time lock has expired.

About

Hashed Timelock Contracts for ETH, ERC20 and ERC721 on Ethereum

Resources

License

Stars

Watchers

Forks

Packages

No packages published

Languages

  • JavaScript 70.7%
  • Solidity 29.3%