This project was created for building extension system for a Tauri app (kunkun).
It can potentially be used in other types of apps, so I open sourced it as a standalone package.
Seamless bi-directional communication between processes, workers, and contexts
Call remote functions as if they were local, with full TypeScript type safety and autocompletion support.
Similar to Comlink but with bidirectional communication and support for multiple environments - both client and server can expose functions for the other to call across Node.js, Deno, Bun, and browser environments.
Quick Start β’ Documentation β’ Examples β’ API Reference
kkrpc stands out in the crowded RPC landscape by offering true cross-runtime compatibility without sacrificing type safety or developer experience. Unlike tRPC (HTTP-only) or Comlink (browser-only), kkrpc enables seamless communication across Node.js, Deno, Bun, and browser environments.
| Feature | Description |
|---|---|
| π Cross-runtime | Works seamlessly across Node.js, Deno, Bun, browsers, and more |
| π‘οΈ Type-safe | Full TypeScript inference and IDE autocompletion support |
| Both endpoints can expose and call APIs simultaneously | |
| π Property Access | Remote getters/setters with dot notation (await api.prop) |
| π₯ Error Preservation | Complete error objects across RPC boundaries |
| π Multiple Transports | stdio, HTTP, WebSocket, postMessage, Chrome extensions |
| π Callback Support | Remote functions can accept callback functions |
| π Nested Calls | Deep method chaining like api.math.operations.calculate() |
| π¦ Auto Serialization | Intelligent JSON/superjson detection |
| β‘ Zero Config | No schema files or code generation required |
| π Transferable Objects | Zero-copy transfers for large data (40-100x faster) |
graph LR
A[kkrpc] --> B[Node.js]
A --> C[Deno]
A --> D[Bun]
A --> E[Browser]
A --> F[Chrome Extension]
A --> G[Tauri]
B -.-> H[stdio]
C -.-> H
D -.-> H
E -.-> I[postMessage]
E -.-> J[Web Workers]
E -.-> K[iframes]
F -.-> L[Chrome Ports]
G -.-> M[Shell Plugin]
style A fill:#ff6b6b,stroke:#333,stroke-width:2px
| Transport | Use Case | Supported Runtimes |
|---|---|---|
| stdio | Process-to-process communication | Node.js β Deno β Bun |
| postMessage | Browser context communication | Browser β Web Workers β iframes |
| HTTP | Web API communication | All runtimes |
| WebSocket | Real-time communication | All runtimes |
| Hono WebSocket | High-performance WebSocket with Hono framework | Node.js, Deno, Bun, Cloudflare Workers |
| Socket.IO | Enhanced real-time with rooms/namespaces | All runtimes |
| Elysia WebSocket | Modern TypeScript framework WebSocket integration | Bun, Node.js, Deno |
| Chrome Extension | Extension component communication | Chrome Extension contexts |
The core of kkrpc design is in RPCChannel and IoInterface.
RPCChannelis the bidirectional RPC channelLocalAPIis the APIs to be exposed to the other side of the channelRemoteAPIis the APIs exposed by the other side of the channel, and callable on the local siderpc.getAPI()returns an object that isRemoteAPItyped, and is callable on the local side like a normal local function call.IoInterfaceis the interface for implementing the IO for different environments. The implementations are called adapters.- For example, for a Node process to communicate with a Deno process, we need
NodeIoandDenoIoadapters which implementsIoInterface. They share the same stdio pipe (stdin/stdout). - In web, we have
WorkerChildIOandWorkerParentIOadapters for web worker,IframeParentIOandIframeChildIOadapters for iframe.
- For example, for a Node process to communicate with a Deno process, we need
In browser, import from
kkrpc/browserinstead ofkkrpc, Deno adapter uses node:buffer which doesn't work in browser.
interface IoInterface {
name: string
read(): Promise<Buffer | Uint8Array | string | null> // Reads input
write(data: string): Promise<void> // Writes output
}
class RPCChannel<
LocalAPI extends Record<string, any>,
RemoteAPI extends Record<string, any>,
Io extends IoInterface = IoInterface
> {}kkrpc supports two serialization formats for message transmission:
json: Standard JSON serializationsuperjson: Enhanced JSON serialization with support for more data types like Date, Map, Set, BigInt, and Uint8Array (default since v0.2.0)
You can specify the serialization format when creating a new RPCChannel:
// Using default serialization (superjson)
const rpc = new RPCChannel(io, { expose: apiImplementation })
// Explicitly using superjson serialization (recommended for clarity)
const rpc = new RPCChannel(io, {
expose: apiImplementation,
serialization: { version: "superjson" }
})
// Using standard JSON serialization (for backward compatibility)
const rpc = new RPCChannel(io, {
expose: apiImplementation,
serialization: { version: "json" }
})For backward compatibility, the receiving side will automatically detect the serialization format so older clients can communicate with newer servers and vice versa.
# npm
npm install kkrpc
# yarn
yarn add kkrpc
# pnpm
pnpm add kkrpc
# deno
import { RPCChannel } from "jsr:@kunkun/kkrpc"// server.ts
import { RPCChannel, NodeIo } from "kkrpc"
const api = {
greet: (name: string) => `Hello, ${name}!`,
add: (a: number, b: number) => a + b
}
const rpc = new RPCChannel(new NodeIo(process.stdin, process.stdout), {
expose: api
})// client.ts
import { RPCChannel, NodeIo } from "kkrpc"
import { spawn } from "child_process"
const worker = spawn("deno", ["run", "server.ts"])
const rpc = new RPCChannel(new NodeIo(worker.stdout, worker.stdin))
const api = rpc.getAPI<typeof api>()
console.log(await api.greet("World")) // "Hello, World!"
console.log(await api.add(5, 3)) // 8Below are simple examples to get you started quickly.
import { NodeIo, RPCChannel } from "kkrpc"
import { apiMethods } from "./api.ts"
const stdio = new NodeIo(process.stdin, process.stdout)
const child = new RPCChannel(stdio, { expose: apiMethods })import { spawn } from "child_process"
const worker = spawn("bun", ["scripts/node-api.ts"])
const io = new NodeIo(worker.stdout, worker.stdin)
const parent = new RPCChannel<{}, API>(io)
const api = parent.getAPI()
expect(await api.add(1, 2)).toBe(3)kkrpc supports direct property access and mutation across RPC boundaries:
// Define API with properties
interface API {
add(a: number, b: number): Promise<number>
counter: number
settings: {
theme: string
notifications: {
enabled: boolean
}
}
}
const api = rpc.getAPI<API>()
// Property getters (using await for remote access)
const currentCount = await api.counter
const theme = await api.settings.theme
const notificationsEnabled = await api.settings.notifications.enabled
// Property setters (direct assignment)
api.counter = 42
api.settings.theme = "dark"
api.settings.notifications.enabled = true
// Verify changes
console.log(await api.counter) // 42
console.log(await api.settings.theme) // "dark"kkrpc preserves complete error information across RPC boundaries:
// Custom error class
class DatabaseError extends Error {
constructor(message: string, public code: number, public query: string) {
super(message)
this.name = 'DatabaseError'
}
}
// API with error-throwing method
const apiImplementation = {
async getUserById(id: string) {
if (!id) {
const error = new DatabaseError("Invalid user ID", 400, "SELECT * FROM users WHERE id = ?")
error.timestamp = new Date().toISOString()
error.requestId = generateRequestId()
throw error
}
// ... normal logic
}
}
// Error handling on client side
try {
await api.getUserById("")
} catch (error) {
// All error properties are preserved:
console.log(error.name) // "DatabaseError"
console.log(error.message) // "Invalid user ID"
console.log(error.code) // 400
console.log(error.query) // "SELECT * FROM users WHERE id = ?"
console.log(error.stack) // Full stack trace
console.log(error.timestamp) // ISO timestamp
console.log(error.requestId) // Request ID
}import { RPCChannel, WorkerChildIO, type DestroyableIoInterface } from "kkrpc"
const worker = new Worker(new URL("./scripts/worker.ts", import.meta.url).href, { type: "module" })
const io = new WorkerChildIO(worker)
const rpc = new RPCChannel<API, API, DestroyableIoInterface>(io, { expose: apiMethods })
const api = rpc.getAPI()
expect(await api.add(1, 2)).toBe(3)import { RPCChannel, WorkerParentIO, type DestroyableIoInterface } from "kkrpc"
const io: DestroyableIoInterface = new WorkerChildIO()
const rpc = new RPCChannel<API, API, DestroyableIoInterface>(io, { expose: apiMethods })
const api = rpc.getAPI()
const sum = await api.add(1, 2)
expect(sum).toBe(3)kkrpc supports zero-copy transfer of large data structures using browser's native transferable objects. This provides 40-100x performance improvement for large binary data transfers.
import { RPCChannel, WorkerParentIO, transfer } from "kkrpc/browser"
const worker = new Worker("worker.js")
const io = new WorkerParentIO(worker)
const rpc = new RPCChannel(io)
const api = rpc.getAPI<{
processBuffer(buffer: ArrayBuffer): Promise<number>
generateData(size: number): Promise<ArrayBuffer>
}>()
// Create a large buffer (10MB)
const buffer = new ArrayBuffer(10 * 1024 * 1024)
console.log("Before transfer:", buffer.byteLength) // 10485760
// Transfer buffer to worker (zero-copy)
const result = await api.processBuffer(transfer(buffer, [buffer]))
console.log("Worker processed:", result, "bytes")
// Buffer is now neutered (transferred ownership)
console.log("After transfer:", buffer.byteLength) // 0
// Get data back from worker (also transferred)
const newBuffer = await api.generateData(5 * 1024 * 1024)
console.log("Received from worker:", newBuffer.byteLength) // 5242880Hono WebSocket adapter provides seamless integration with the Hono framework's high-performance WebSocket support.
import { Hono } from 'hono'
import { upgradeWebSocket, websocket } from 'hono/bun'
import { createHonoWebSocketHandler } from 'kkrpc'
import { apiMethods, type API } from './api'
const app = new Hono()
app.get('/ws', upgradeWebSocket(() => {
return createHonoWebSocketHandler<API>({
expose: apiMethods
})
}))
const server = Bun.serve({
port: 3000,
fetch: app.fetch,
websocket
})
console.log(`Server running on port ${server.port}`)import { WebSocketClientIO, RPCChannel } from 'kkrpc'
import { apiMethods, type API } from './api'
const clientIO = new WebSocketClientIO({
url: 'ws://localhost:3000/ws'
})
const clientRPC = new RPCChannel<API, API>(clientIO, {
expose: apiMethods
})
const api = clientRPC.getAPI()
// Test basic RPC calls
console.log(await api.add(5, 3)) // 8
console.log(await api.echo("Hello from Hono!")) // "Hello from Hono!"
// Test nested API calls
console.log(await api.math.grade2.multiply(4, 6)) // 24
// Test property access
console.log(await api.counter) // 42
console.log(await api.nested.value) // "hello world"
clientIO.destroy()Hono WebSocket Features:
- High Performance: Built on Hono's ultra-fast WebSocket implementation
- Cross-runtime: Works across Bun, Deno, Node.js, and Cloudflare Workers
- Type-safe: Full TypeScript support with Hono integration
- Bidirectional: Both client and server can expose APIs
- Framework Integration: Seamless integration with Hono's middleware ecosystem
Learn more: Hono WebSocket Documentation
Elysia WebSocket adapter provides seamless integration with the modern TypeScript-first Elysia framework and its uWebSocket-powered WebSocket support.
import { Elysia } from 'elysia'
import { ElysiaWebSocketServerIO, RPCChannel } from 'kkrpc'
import { apiMethods, type API } from './api'
// Extend API for Elysia-specific features
interface ElysiaAPI extends API {
getConnectionInfo(): Promise<{
remoteAddress: string | undefined
query: Record<string, string>
headers: Record<string, string>
}>
}
const app = new Elysia()
.ws('/rpc', {
open(ws) {
const io = new ElysiaWebSocketServerIO(ws)
const elysiaApiMethods: ElysiaAPI = {
...apiMethods,
getConnectionInfo: async () => ({
remoteAddress: io.getRemoteAddress(),
query: io.getQuery(),
headers: io.getHeaders()
})
}
const rpc = new RPCChannel<ElysiaAPI, ElysiaAPI>(io, {
expose: elysiaApiMethods
})
},
message(ws, message) {
ElysiaWebSocketServerIO.feedMessage(ws, message)
}
})
.listen(3000)
console.log('Elysia server running on port 3000')import { ElysiaWebSocketClientIO, RPCChannel } from 'kkrpc'
import { apiMethods, type API } from './api'
const clientIO = new ElysiaWebSocketClientIO('ws://localhost:3000/rpc')
const clientRPC = new RPCChannel<API, any>(clientIO, {
expose: apiMethods
})
const api = clientRPC.getAPI()
// Test basic RPC calls
console.log(await api.add(5, 3)) // 8
console.log(await api.echo("Hello from Elysia!")) // "Hello from Elysia!"
// Test nested API calls
console.log(await api.math.grade1.add(10, 20)) // 30
console.log(await api.math.grade3.divide(20, 4)) // 5
// Test Elysia-specific features
const connInfo = await api.getConnectionInfo()
console.log('Connected from:', connInfo.remoteAddress)
console.log('Query params:', connInfo.query)
console.log('Headers:', connInfo.headers)
clientIO.destroy()Elysia WebSocket Features:
- Modern Framework: Built on Elysia's TypeScript-first design
- Ultra-fast: Powered by uWebSocket for maximum performance
- Rich Metadata: Access to connection info, query params, and headers
- Type-safe: Full TypeScript inference and autocompletion
- Runtime Flexible: Works across Bun, Node.js, and Deno
- Developer Experience: Clean API with factory functions
Learn more: Elysia WebSocket Documentation
Key Benefits:
- Zero-copy performance: No serialization/deserialization overhead
- Memory efficient: Ownership transfers without copying
- Automatic fallback: Graceful degradation for non-transferable transports
- Type-safe: Full TypeScript support
Supported Transferable Types:
ArrayBuffer- Binary data buffersMessagePort- Communication channelsImageBitmap- Decoded image dataOffscreenCanvas- Off-screen canvas renderingReadableStream/WritableStream- Streaming data- And more... See MDN
Codesandbox: https://codesandbox.io/p/live/4a349334-0b04-4352-89f9-cf1955553ae7
Define API type and implementation.
export type API = {
echo: (message: string) => Promise<string>
add: (a: number, b: number) => Promise<number>
}
export const api: API = {
echo: (message) => {
return Promise.resolve(message)
},
add: (a, b) => {
return Promise.resolve(a + b)
}
}Server only requires a one-time setup, then it won't need to be touched again.
All the API implementation is in api.ts.
import { HTTPServerIO, RPCChannel } from "kkrpc"
import { api, type API } from "./api"
const serverIO = new HTTPServerIO()
const serverRPC = new RPCChannel<API, API>(serverIO, { expose: api })
const server = Bun.serve({
port: 3000,
async fetch(req) {
const url = new URL(req.url)
if (url.pathname === "/rpc") {
const res = await serverIO.handleRequest(await req.text())
return new Response(res, {
headers: { "Content-Type": "application/json" }
})
}
return new Response("Not found", { status: 404 })
}
})
console.log(`Start server on port: ${server.port}`)import { HTTPClientIO, RPCChannel } from "kkrpc"
import { api, type API } from "./api"
const clientIO = new HTTPClientIO({
url: "http://localhost:3000/rpc"
})
const clientRPC = new RPCChannel<{}, API>(clientIO, { expose: api })
const clientAPI = clientRPC.getAPI()
const echoResponse = await clientAPI.echo("hello")
console.log("echoResponse", echoResponse)
const sum = await clientAPI.add(2, 3)
console.log("Sum: ", sum)For Chrome extensions, use the dedicated ChromePortIO adapter for reliable, port-based communication.
import { ChromePortIO, RPCChannel } from "kkrpc/chrome-extension";
import type { BackgroundAPI, ContentAPI } from "./types";
const backgroundAPI: BackgroundAPI = {
async getExtensionVersion() {
return chrome.runtime.getManifest().version;
},
};
chrome.runtime.onConnect.addListener((port) => {
if (port.name === "content-to-background") {
const io = new ChromePortIO(port);
const rpc = new RPCChannel(io, { expose: backgroundAPI });
// Handle disconnect
port.onDisconnect.addListener(() => io.destroy());
}
});import { ChromePortIO, RPCChannel } from "kkrpc/chrome-extension";
import type { BackgroundAPI, ContentAPI } from "./types";
const contentAPI: ContentAPI = {
async getPageTitle() {
return document.title;
},
};
const port = chrome.runtime.connect({ name: "content-to-background" });
const io = new ChromePortIO(port);
const rpc = new RPCChannel<ContentAPI, BackgroundAPI>(io, { expose: contentAPI });
const backgroundAPI = rpc.getAPI();
// Example call
backgroundAPI.getExtensionVersion().then(version => {
console.log("Extension version:", version);
});Chrome Extension Features:
- Port-based: Uses
chrome.runtime.Portfor stable, long-lived connections. - Bidirectional: Both sides can expose and call APIs.
- Type-safe: Full TypeScript support for your APIs.
- Reliable: Handles connection lifecycle and cleanup.
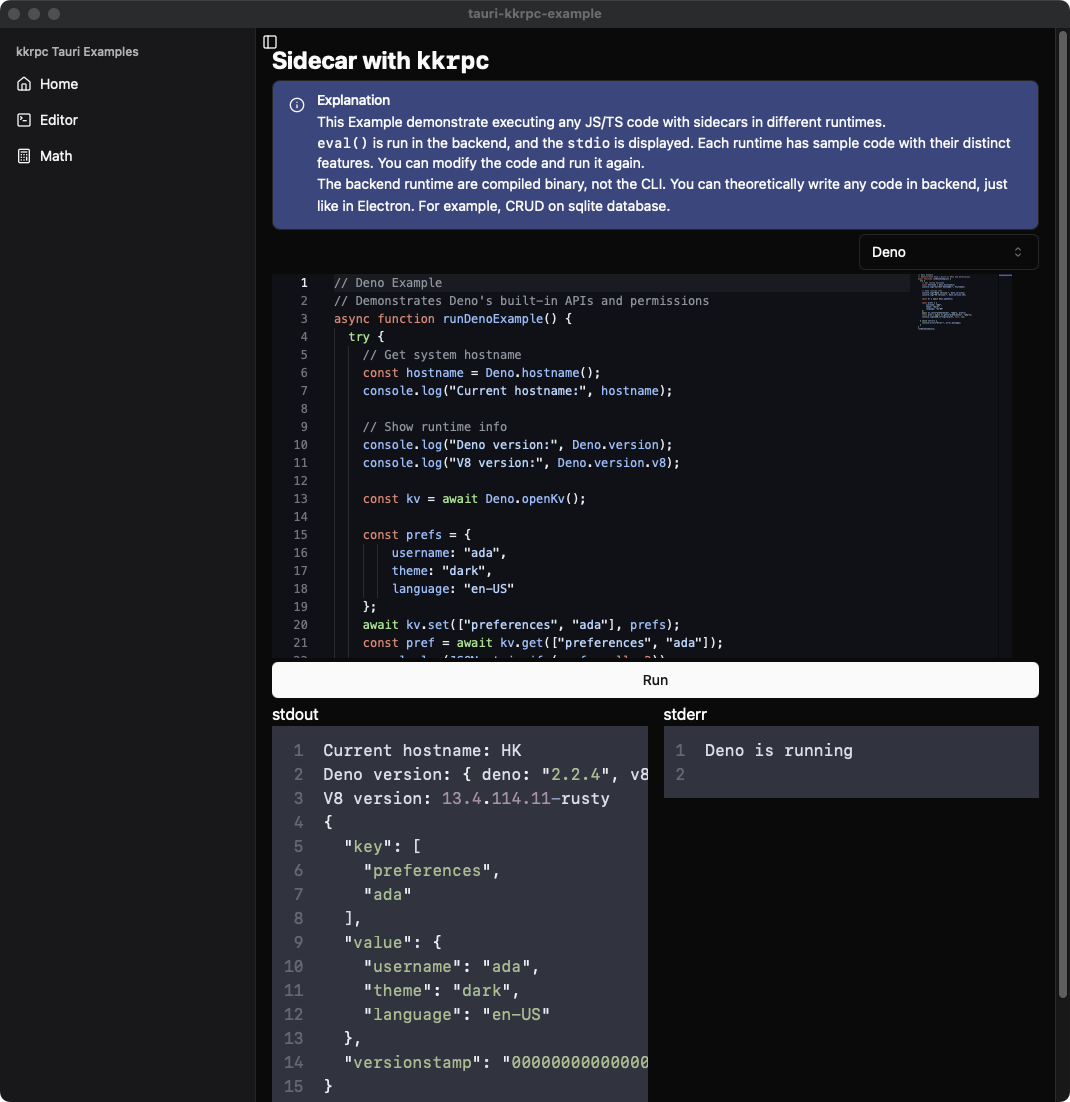
Call functions in bun/node/deno processes from Tauri app with JS/TS.
It allows you to call any JS/TS code in Deno/Bun/Node processes from Tauri app, just like using Electron.
Seamless integration with Tauri's official shell plugin and unlocked shellx plugin.
import { RPCChannel, TauriShellStdio } from "kkrpc/browser"
import { Child, Command } from "@tauri-apps/plugin-shell"
const localAPIImplementation = {
add: (a: number, b: number) => Promise.resolve(a + b)
}
async function spawnCmd(runtime: "deno" | "bun" | "node") {
let cmd: Command<string>
let process = Child | null = null
if (runtime === "deno") {
cmd = Command.create("deno", ["run", "-A", scriptPath])
process = await cmd.spawn()
} else if (runtime === "bun") {
cmd = Command.create("bun", [scriptPath])
process = await cmd.spawn()
} else if (runtime === "node") {
cmd = Command.create("node", [scriptPath])
process = await cmd.spawn()
} else {
throw new Error(`Invalid runtime: ${runtime}, pick either deno or bun`)
}
// monitor stdout/stderr/close/error for debugging and error handling
cmd.stdout.on("data", (data) => {
console.log("stdout", data)
})
cmd.stderr.on("data", (data) => {
console.warn("stderr", data)
})
cmd.on("close", (code) => {
console.log("close", code)
})
cmd.on("error", (err) => {
console.error("error", err)
})
const stdio = new TauriShellStdio(cmd.stdout, process)
const stdioRPC = new RPCChannel<typeof localAPIImplementation, RemoteAPI>(stdio, {
expose: localAPIImplementation
})
const api = stdioRPC.getAPI();
await api
.add(1, 2)
.then((result) => {
console.log("result", result)
})
.catch((err) => {
console.error(err)
})
process?.kill()
}I provided a sample tauri app in examples/tauri-demo.
| Feature | kkrpc | tRPC | Comlink |
|---|---|---|---|
| Cross-runtime | β Node.js, Deno, Bun, Browser | β Node.js/Browser only | β Browser only |
| Bidirectional | β Both sides can call APIs | β Client calls server only | β Both sides can call APIs |
| Type Safety | β Full TypeScript support | β Full TypeScript support | β TypeScript support |
| Transport Layers | β stdio, HTTP, WebSocket, postMessage, Chrome Extension | β HTTP only | β postMessage only |
| Error Preservation | β Complete error objects | ||
| Property Access | β Remote getters/setters | β Methods only | β Methods only |
| Zero Config | β No code generation | β No code generation | β No code generation |
| Callbacks | β Function parameters | β No callbacks | β Function parameters |
| Transferable Objects | β Zero-copy transfers (40-100x faster) | β Not supported | β Basic support |
- Cross-process communication: Need to communicate between different runtimes (Node.js β Deno, Browser β Node.js, etc.)
- Extension systems: Building plugin architectures or extension systems
- Tauri applications: Communicating between Tauri frontend and backend processes
- Chrome extensions: Complex communication between content scripts, background pages, and popups
- Multi-worker architectures: Coordinating multiple web workers with different responsibilities
- Desktop applications: Electron/Tauri apps with multiple processes
- REST API replacement: Building type-safe APIs for web applications
- HTTP-only communication: When you only need HTTP-based communication
- React/Next.js integration: When you need tight integration with React ecosystem
- Database-driven APIs: When building traditional client-server applications
- Browser-only applications: Simple web worker communication in browsers
- Lightweight needs: When you only need basic postMessage abstraction
- No cross-runtime requirements: When all your code runs in browsers
- Simple worker patterns: When you don't need advanced features like property access
Primary Keywords: RPC, TypeScript, Remote Procedure Call, Type-safe, Bidirectional, Cross-runtime
Secondary Keywords: Node.js, Deno, Bun, Browser, Web Worker, Chrome Extension, Tauri, IPC, Inter-process Communication
Use Cases: Extension system, Plugin architecture, Microservices, Worker communication, Cross-context communication
| Platform | Package | Link |
|---|---|---|
| NPM | kkrpc |
|
| JSR | @kunkun/kkrpc |
|
| GitHub | Repository | |
| Docs | Typedoc | |
| Examples | Code Samples |
Contributions are welcome! π
Please feel free to submit a Pull Request. For major changes, please open an issue first to discuss what you would like to change.
MIT Β© kunkunsh
β Star this repo if it helped you!
Made with β€οΈ by the kkrpc team




