Skip to content

capslocky/WcfSoapLogger

Folders and files

NameName
Last commit message
Last commit date

Latest commit

 

History

82 Commits
 
 
 
 
 
 
 
 
 
 
 
 
 
 

Repository files navigation

Build status NuGet PVS-Studio SonarCloud

WcfSoapLogger

This library is a message tracing tool for web-services and clients built with WCF. Acting as custom message encoder it captures raw XML SOAP data as plain HTTP body.

Features

  • You get exact content of each request and response
  • Including any malformed requests and soap faults
  • It's applicable for both parties: web-services and clients
  • Easy start, no code modification needed - just put dll and adjust config file
  • Default handler just saves each request and response as a separate file
  • But you can implement any custom handler instead
  • Supports SOAP 1.1, SOAP 1.2, addressings

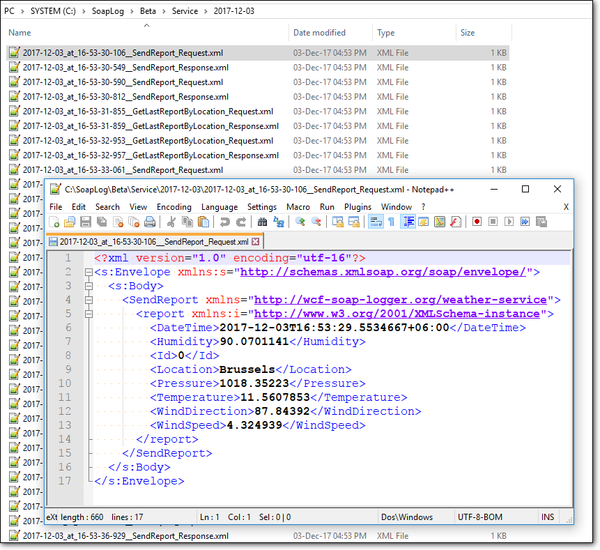
Default output sample

ExampleBeta

Installation

  • As NuGet package in Visual Studio project (Tools -> NuGet -> Console / Manager -> Choose project). How to adjust config file.
Install-Package WcfSoapLogger

Usage examples

The repository contains usage examples covering different scenarios. To clone run this command or download as zip file.

git clone https://github.com/capslocky/WcfSoapLogger.git

Comparison with alternatives

You can find examples here.

  • IDispatchMessageInspector (IClientMessageInspector) Link 1 Link 2
    can't see malformed requests (HTTP/1.1 400 Bad Request specifically)
    can't see original content

  • SvcTraceViewer.exe (<system.diagnostics>) Link 1 Link 2
    external utility hard in use
    no custom handling possible

  • Fiddler Link 1 Link 2
    external proxy application

Contributing

If you find this project useful you are welcome to make it better! Feel free to contact me if you have any ideas, questions or concerns. Also see issues.

About

Capture SOAP request and response in C# WCF

Topics

Resources

License

Stars

Watchers

Forks

Packages

No packages published