Skip to content

Async File uploads #4572

@exalate-issue-sync

Description

@exalate-issue-sync

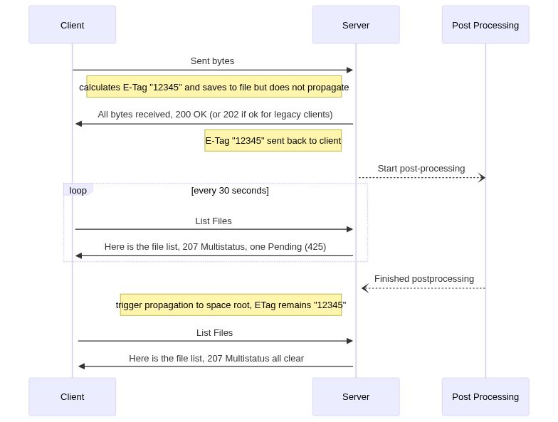
After a client finished the upload of a file (ie. transfered the last byte), it should get the upload success code immediately if all bytes were transfered successfully.

From the clients perspective, upload means transfering bytes through the network to the server. As soon as that has happened, the client should get a positive answer immediately.

Things that technically might take long time (assembling of huge files after upload) should be transparent to the client. It does not have to wait for it and should not have to poll for success.

Operation steps like virus scan which also might take long time are actually a workflow step and should be handled as that.

It needs to be defined how this can be done properly from the technical and the user experience POV.

Metadata

Metadata

Assignees

No one assigned

    Type

    No type

    Projects

    No projects

    Milestone

    No milestone

    Relationships

    None yet

    Development

    No branches or pull requests

    Issue actions